桌面上有很多浏览器 , 有时候一打开网址链接 , 就会跳到不常用的浏览器上 , 影响使用体验 。要想将网址的打开方式锁定指定的浏览器打开 , 就要设置默认浏览器 。那么 , 我们如何设置默认浏览器?下面给大家分享设置默认浏览器的两种方法 , 希望能够帮助到有需要的朋友 。
方法一:
1、鼠标点击电脑左下角的开始 , 选择“设置”;

文章插图
2、点击应用后 , 进入应用和功能;

文章插图
3、选择“默认应用” , 找到web浏览器 , 选择自己想要浏览器 , 就能将这个浏览器设置为默认打开方式了 。

文章插图
如何设置默认浏览器的操作方法很简单 , 大家可以跟着步骤自己设置 , 如果遇到杀毒软件弹出窗口提醒询问是否阻止 , 可以直接忽略 。
方法二:
1、谷歌浏览器设置默认浏览器的方法
(1)打开谷歌浏览器 , 点击右上角的自定义及控制Google Chrome , 就是那三个点 , 点击设置;

文章插图
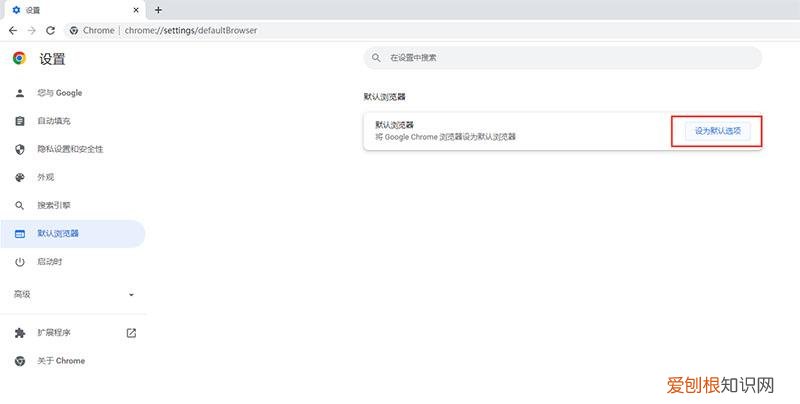
(2)点击“默认浏览器”-“设为默认选项” , 选择谷歌浏览器作为默认浏览器就可以了 。

文章插图

文章插图

文章插图
2、哈客安全浏览器设置默认浏览器的方法
(1)打开哈客安全浏览器 , 点击右上角菜单 , 选择-设置;

文章插图
(2)在界面中 , 将自己喜欢的浏览器设置为默认浏览器就可以了 。

文章插图
3、360安全浏览器设置默认浏览器的方法
(1)打开360安全浏览器 , 点击右上角的菜单 , 点击“设置为默认浏览器” , 就可以了 。

文章插图
设置默认浏览器的操作方法是不是很简单?小伙伴们可以将浏览器设置成自己常用的浏览器了 , 这样子打开网址链接的时候就会使用默认浏览器打开 , 方便又快捷 。
哈客安全浏览器:https://c.hake.cc/
【360浏览器设置兼容模式】
